Activity diagram

In order to illustrate the handling of faults, a scenario will be used in which a customer record has to be updated with new information. Several possible errors can occur while performing this update, for example if the provided customer data is incomplete or if the customer does not yet have a record.

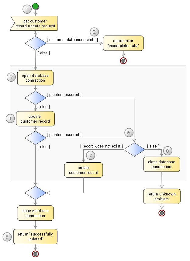
The following activity diagram is a high-level description of the steps that are executed in the update customer record process:

 

step1 The Update Customer Record process starts when a request to update a customer record has been submitted.

If the customer data is incomplete, the process ends immediately with an error message.

After the customer data has been evaluated, a database connection is opened.

The customer record is updated, and the database connection is closed.

The process sends a message to the update requestor that the customer record has been updated successfully.

A problem has occurred when the database connection was opened, or when the customer record was updated.

If the problem has occurred because the record that had to be updated did not exist, the record will be created. After that, the control flow continues normally.

If another problem occurred, the database connection is closed and an error reported to the caller.

Update customer scenario